之前在抖店的店铺已经关店了,现在想再次使用营业执照在平台开店,该如何操作呢?
![图片[1]-抖音小店关店后怎么重新入驻?又怎么绑定账号和渠道号-构词网](https://www.ggci.cn/wp-content/uploads/2022/11/18b7dacd8c323e0f722546661025f25d.jpg)
小编收到很多商家的私信:关于店铺账号的解绑不知道怎么操作,解绑店铺对于营业执照再次使用有没有影响?不清楚的商家不妨来看看抖音服务商知舟怎么解答这个问题!
如何关店?
关店核心流程几个步骤:申请关店、确认身份、达成关店条件、签署协议、资金退回、关店完成,路径为点击【店铺】——【店铺设置】——【关店】,确认签订合同后,将不能再撤销关店申请。退保成功,店铺进入30天公示,完成公示后,则关店完成,达人渠道绑定解绑和人店解绑。
![图片[2]-抖音小店关店后怎么重新入驻?又怎么绑定账号和渠道号-构词网](https://www.ggci.cn/wp-content/uploads/2022/11/7348ff09a1b905481888ec688a2c8a07.jpg)
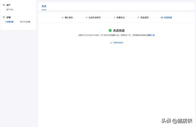
如何重新开店?
如需要再次使用营业执照入驻抖店,需更换登录账户使用同一营业执照重新入驻一个新店铺,用原账号登录商家后台,即可查看关店完成的时间。关店公示期结束且没有任何提示商家就可以重新入驻。
绑定店铺官方账号?
商家完成保证金缴纳入驻成功后,需通过弹窗引导完成官方账号绑定,一句话说明:官方账号绑定之后,该抖音号会和店铺共享一套店铺资质&收款账户。店铺官方账号一旦绑定,无法解绑,请谨慎选择。当前抖音号在开通正式账户时进行过达人资质认证,无法绑定店铺,可解绑达人资质后重新绑定店铺,或更换其他抖音号绑定,该类抖音号需按照引导取消原资质认证,完成后可绑定为店铺官方账号。
![图片[3]-抖音小店关店后怎么重新入驻?又怎么绑定账号和渠道号-构词网](https://www.ggci.cn/wp-content/uploads/2022/11/da7f284595f60a56d3207a4f20f72a19.jpg)
绑定渠道号?
渠道号即今日头条、抖音、火山、西瓜等字节系App登录账号,同一个小店店铺可以绑定多个渠道账号,被绑定的渠道号能够通过不同APP分享该小店的商品。需要注意的是每个账号绑定后180天内无法进行解绑与换绑。
总而言之,商家在入驻抖音的时候一定要想清楚改用什么类型的营业执照、入驻什么类目,是否需要认证为企业号?
© 版权声明
本站内容来源网友投稿或网络转载,若侵犯到您的权益,可联系我们删除!!如在本站搜索不到想要的资源可以进入 社区版块 > 求资源素材 中发布自己的资源需求,等待网友分享……
THE END






















暂无评论内容